如何新建一个页面?

浏览数量: 2     作者: 小七     发布时间: 2015-07-24      来源: 本站

["wechat","weibo","qzone","douban","email"]

如何新建一个页面?

第一步:把鼠标移动当前页面的右侧框区域,出现下拉菜单,在自定义页面标签下,有一个“自建页面”按钮,单击此按钮;

新建页面.jpg
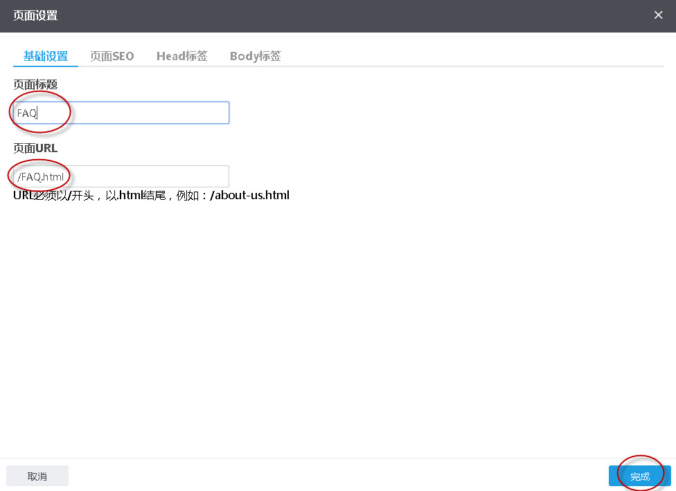
第二步:弹出“页面设置”窗口,输入页面标题、新建页面URL会自动生成,也可以手动修改,然后单击“完成”按钮;

输入页面设置相关信息.jpg

第三步:页面建好以后,要考虑这个页面上放的内容用什么组件来实现。

          微信公众号

阿里巴巴国际站

网站建设

知识圈

联系我们
  客服QQ:693557443
   服务顾问:18988788608  ( 微信 )
  邮箱:info@7datong.com
  地址 : 深圳龙华区观澜日海研发楼3栋3楼
Copyright © 深圳市七达通科技有限公司 All Rights Reserved 版权      互联网服务粤ICP备16005814号
   - 网站地图